Affiliate Marketing
Affiliate marketing is a powerful strategy that allows you to expand your reach, boost sales, and reward partners for driving customers to your products or services.
Affiliate tracking is crucial in this process. Affiliate tracking means keeping an eye on who did the promoting and making sure they get paid correctly. It's like a way to make sure everyone gets their fair share of the profits.
Benefits of Affiliate Marketing & Tracking for Coaches:
These are the key benefits of affiliate marketing for your business growth.
- Expanded Reach and Audience Growth: Affiliate marketing enables you reaching a broader audience you might not have accessed otherwise.
- Cost-Efficient Marketing: You only pay commissions to affiliates. There are no upfront advertising expenses so reducing financial risks.
- Performance Tracking and Analytics: You can monitor campaign performance, track sales, measure ROI, and optimize your strategies based on data.
- Motivated Partnerships: Affiliates are motivated to promote products because they earn commissions for referrals. This incentivizes affiliates to put in the effort to drive sales and leads.
Navigating the Affiliate Manager & Tracking on Your Client Acquisition System
Here's a step-by-step procedure for setting up and utilizing the affiliate manager feature:
1. Navigate to Coach Foundation Portal:
Open your web browser and go to the Coach Foundation portal at app.coachfoundation.com.

2. Access the Course Page:
Once on the portal, navigate to the course page that provides step-by-step instructions for affiliate marketing setup.

3. Open Marketing Section:
On the left-hand side of the portal, locate the navigation path. Within the navigation path, click on the "Marketing" tab.

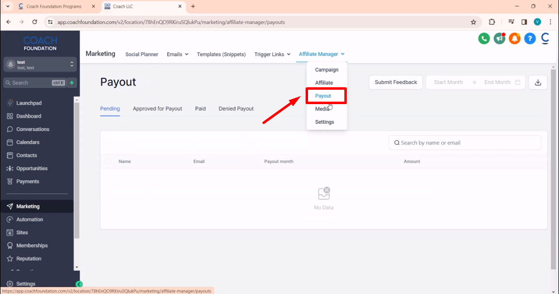
4. Access Affiliate Manager:
Within the Marketing section, find and click on "Affiliate Manager." It is located at the right end of the marketing tabs.

5. Detailed Explanation - Skip and Get Started:
Here you can add affiliates in a document by clicking on upload affiliate. And for a detailed explanation, click on "Skip and Get Started."

6. Create and Manage Campaign:
Within the Affiliate Manager, open the "Campaign" section. This is where you can manage and create your affiliate campaigns.

7. Affiliates Section:
Navigate to the "affiliate" section. Here, you can add affiliates who will promote your products.

8. Handle Payments:
In the Payout section, you can manage all the payments for your affiliates.

9. Media Section for Uploads:
Access the "Media" section. Here, you can upload all the necessary media required by both you and your affiliates for promoting the products.
